Zurück zur Übersicht
  • Event-Planung

Erfolgsfaktoren & Herausforderungen von Event-Serien

  1. Inhalt des Artikels
  2. Das Konzept der Serien-Events verstehen
  3. Herausforderung bei der Planung von Event-Serien
  4. 5 Tipps zur Planung und Konzeption von Event-Serien
  5. Fünf Erfolgsfaktoren für Event-Serien
  6. Event-Management-Software für Event-Serien
  7. Fazit

Event-Serien eröffnen eine faszinierende Welt der Möglichkeiten für Event-Manager*innen, indem sie eine Reihe von eigenständigen Seminaren oder Workshops unter einem gemeinsamen Thema zusammenfassen. Diese Art von Veranstaltung bietet nicht nur eine Plattform für kontinuierliches Lernen und Networking, sondern ermöglicht es den Teilnehmenden auch, ihre Erfahrungen über einen längeren Zeitraum hinweg zu vertiefen. 

Event-Manager*innen stehen jedoch vor der Herausforderung, über mehrere Veranstaltungen hinweg konsistente Qualität zu liefern und dabei flexibel auf Teilnehmendenfeedback zu reagieren. Der Schlüssel zum Erfolg liegt in der sorgfältigen Planung und dem Einsatz von Technologie zur Feinabstimmung der Event-Serie. Dieser Artikel zielt darauf ab, ein tieferes Verständnis für die Erfolgsfaktoren und Herausforderungen bei der Durchführung von Event-Serien zu schaffen. 

Das Konzept der Serien-Events verstehen 

Das Konzept der Event-Serien repräsentiert eine innovative Form der Veranstaltungsorganisation, die es ermöglicht, eine Reihe von eigenständigen, aber thematisch miteinander verbundenen Sessions, z.B. Seminaren oder Workshops, über einen bestimmten Zeitraum anzubieten. Diese Struktur bietet nicht nur eine Plattform für anhaltendes Engagement und kontinuierliches Lernen, sondern erlaubt es auch, flexibel auf die Bedürfnisse und das Feedback der Teilnehmenden einzugehen.  

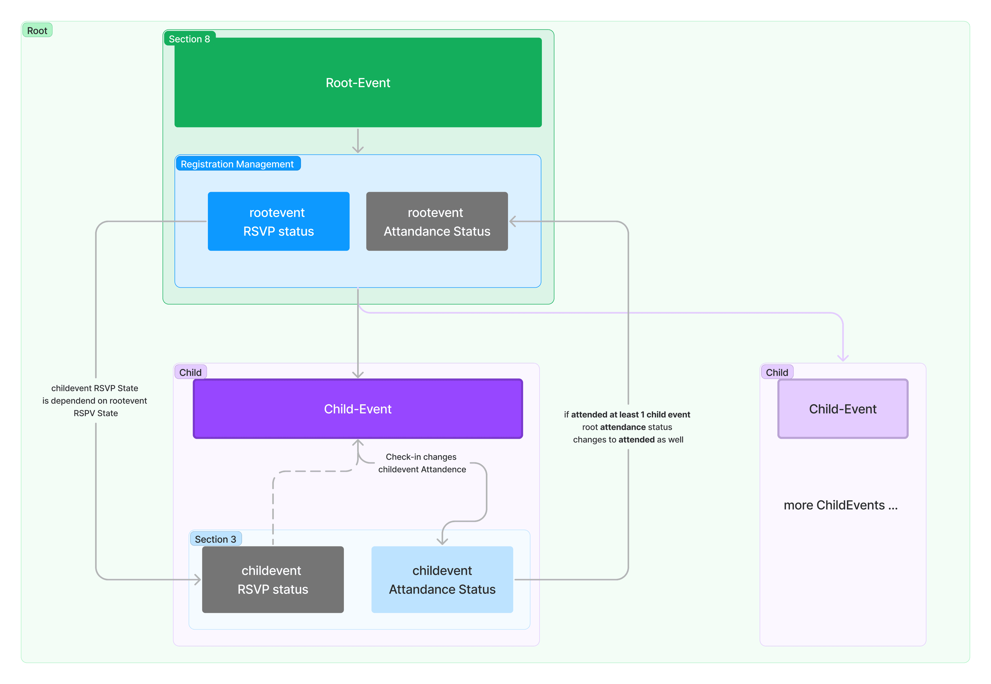
Im Vergleich zu Einzelevents, arbeiten Event-Serien mit einem Hauptevent und zahlreichen Sessions.

Dabei bleibt die zugrunde liegende Idee stets, ein umfassendes Verständnis für ein übergeordnetes Thema zu fördern, während den Teilnehmenden die Freiheit gelassen wird, an jenen Veranstaltungen teilzunehmen, die ihren Interessen entsprechen. 

Herausforderung bei der Planung von Event-Serien 

Die Durchführung von Event-Serien stellt Event-Manager*innen vor einzigartige Herausforderungen. Diese strategisch anzugehen, ist entscheidend für den Erfolg der gesamten Serie. Hier sind spezifische Schwierigkeiten, mit denen Organisatorinnen konfrontiert sein können: 

1. Aufrechterhaltung der Energie und des Interesses über die gesamte Serie hinweg 

Eine der größten Herausforderungen bei Event-Serien ist es, die Teilnehmenden über mehrere Veranstaltungen hinweg engagiert und interessiert zu halten. Dies kann besonders schwierig sein, wenn die Serie über einen längeren Zeitraum läuft. Es erfordert kreatives Denken, um jede Session frisch und ansprechend zu gestalten, und kontinuierliche Innovation, um Monotonie zu vermeiden. 

2. Zeit- und Ressourcenmanagement 

Die Koordination mehrerer Events erfordert erhebliche Planungsressourcen und effizientes Time-Management. Die Herausforderung liegt darin, jede Session innerhalb der Event-Serie sorgfältig zu planen und durchzuführen, während gleichzeitig der Gesamtüberblick bewahrt wird. Dies kann zu einem erhöhten Druck auf die Organisator*innen und zu potenziellen Engpässen bei der Ressourcenallokation führen. 

3. Logistische Komplexität 

Die Planung mehrerer Veranstaltungen bringt eine erhöhte logistische Komplexität mit sich, von der Buchung der Veranstaltungsorte bis zur Koordination der Lieferanten und Referenten. Diese Komplexität zu managen, ohne dabei die Qualität oder das Teilnehmererlebnis zu beeinträchtigen, erfordert detaillierte Vorbereitung und effektive Kommunikation. 

Diese Herausforderungen erfordern eine sorgfältige Planung, Anpassungsfähigkeit und die Bereitschaft, innovative Lösungen zu suchen, um Event-Serien erfolgreich zu gestalten. 

5 Tipps zur Planung und Konzeption von Event-Serien 

Wie die Herausforderung bei der Planung und Konzeption von Event-Serien zeigen, erfordern sie einen deutlich anderen Ansatz als die Organisation von Einzelevents. Während diese oft auf ein spezifisches Datum, einen Ort und ein einmaliges Erlebnis ausgerichtet sind, verlangt die Gestaltung von Event-Serien eine langfristige Perspektive, die sowohl die individuelle Ausgestaltung jeder Session als auch die Kohärenz der gesamten Serie berücksichtigt. 

Tipp 1: Langfristige Strategie und thematische Kohärenz 

Bei der Konzeption von Event-Serien ist eine langfristige Planungsstrategie essenziell. Dies umfasst die Entwicklung eines übergeordneten Themas oder Ziels, das als roter Faden durch alle Veranstaltungen läuft. Im Gegensatz zu Einzelevents, bei denen der Fokus oft auf der Maximierung der Wirkung eines einzelnen Datums liegt, müssen Sessions in einer Event-Serie so gestaltet sein, dass sie Teilnehmende über einen längeren Zeitraum hinweg engagieren und motivieren. 

Tipp 2: Flexibilität und Teilnehmendenbindung 

Ein weiterer wichtiger Aspekt bei der Planung von Serien-Events ist die Flexibilität in Bezug auf Teilnahme und Inhalt. Anders als bei Einzelevents, wo Teilnehmende sich für das gesamte Erlebnis anmelden, bieten Event-Serien die Möglichkeit, einzelne Sessions auszuwählen, die den eigenen Interessen entsprechen. Diese Flexibilität erfordert von den Organisator*innen, jede Session so ansprechend wie möglich zu gestalten, um eine durchgehend hohe Teilnahme zu gewährleisten.  

Tipp 3: Nutzung von Technologie  

Die technologischen Möglichkeiten deiner Event-Management-Platform, spielen eine entscheidende Rolle bei der Vereinfachung der Planung und Durchführung von Event-Serien. Die Fähigkeit, Sessions schnell zu erstellen, anzupassen und zu verwalten, sowie eine zentrale Plattform für das Gästelisten-Management zu nutzen, unterscheidet sich maßgeblich von der Organisation von Einzelevents.  

Sweap ermöglicht eine dynamische Anpassung der Event-Serie, basierend auf Event-Insights. Somit kannst du auch auf kurzfriste Änderungen und Anpassungen reagieren.  

Tipp 4: Dynamische Anpassung und Verbesserung 

Einzigartig bei der Planung von Event-Serien ist die Möglichkeit, die nach einer ersten Live-Veranstaltung gesammelten Daten für die Planung und Produktion der folgenden Ausgaben zu nutzen. Diese iterative Verbesserung, basierend auf Echtzeit-Feedback und Teilnahmedaten, ist ein Schlüsselelement, das bei Einzelevents so nicht möglich ist. Es ermöglicht Organisator*innen, den Inhalt und das Teilnehmendenerlebnis kontinuierlich zu optimieren. 

Event-Serien im Nu verbessern – ein Klick genügt, um auf Echtzeit-Feedback zu reagieren!

Tipp 5: Kontinuierliche Engagement-Strategien vs. einmalige Event-Promotion  

Bei der Planung von Event-Serien ist eine kontinuierliche Engagement-Strategie entscheidend, um das Interesse und die Teilnahme über die gesamte Dauer der Serie aufrechtzuerhalten. Dies erfordert eine durchdachte Planung der Event-Kommunikation, die nicht nur die Bewerbung der anstehenden Session umfasst, sondern auch die Aufrechterhaltung des Dialogs mit den Teilnehmenden zwischen den Events.  

Die richtigen Email-Kampagnen für jede Session mit Sweap erstellen.

Im Gegensatz dazu konzentriert sich das Event-Marketing bei Einzelevents oft auf einen kurzen, intensiven Zeitraum vor dem Event, um maximale Aufmerksamkeit zu erzielen. Für Event-Serien müssen Organisator*innen also eine langfristigere und dynamischere Event-Marketing-Strategie entwickeln, die potenzielle Teilnehmende über Wochen oder Monate hinweg anspricht und bindet. 

Fünf Erfolgsfaktoren für Event-Serien 

Erfolgsfaktoren für Event-Serien sind vielfältig und reichen von der thematischen Kohärenz über das Teilnehmerengagement bis hin zur technologischen Unterstützung. Diese Faktoren zu verstehen und gezielt einzusetzen, ist entscheidend für Event-Manager*innen, um eine Event-Serie nicht nur zu planen, sondern sie auch erfolgreich durchzuführen.

Mit den Event-Serien von Sweap, kannst du zahlreiche Sessions in einem Event veranstalten.

Hier sind die wesentlichen Aspekte, die eine Event-Serie erfolgreich machen: 

1. Thematische Kohärenz und Relevanz: 

Jede Session innerhalb der Serie sollte einem übergeordneten Thema untergeordnet sein, das konsistent und für die Zielgruppe relevant ist. Diese Kohärenz sorgt für eine stärkere Bindung und ein fortlaufendes Interesse der Teilnehmenden. Event-Manager*innen sollten das Thema sorgfältig auswählen und sicherstellen, dass jede Veranstaltung einen klaren Bezug zum Gesamtkonzept hat. 

2. Flexibles und benutzerfreundliches Teilnehmermanagement: 

Die Möglichkeit für Teilnehmende, sich für einzelne Sessions anzumelden, erhöht die Flexibilität und Teilnehmerzufriedenheit. Eine intuitive Anmeldeplattform und eine transparente Kommunikation über die verschiedenen Veranstaltungsoptionen sind hierbei unerlässlich. Die Nutzung einer Plattform, die eine einfache Verwaltung von Anmeldungen und Gästelisten ermöglicht, ist daher ein Muss. 

3. Aktivierende und interaktive Inhalte:  

Die Qualität und das Engagement der präsentierten Inhalte sind entscheidend für den Erfolg einer Event-Serie. Interaktive Elemente, wie Q&A-Sessions, Workshops oder Diskussionsrunden, tragen dazu bei, die Teilnehmenden aktiv einzubinden und den Wert der Veranstaltung zu steigern. 

4. Kontinuierliche Kommunikation und Marketing:  

Um das Interesse über die gesamte Event-Serie hinweg aufrechtzuerhalten, ist eine durchdachte Marketing- und Kommunikationsstrategie erforderlich. Dies umfasst regelmäßige Updates, ansprechendes Werbematerial und den Einsatz verschiedener Kanäle, um die Zielgruppe effektiv zu erreichen und zu informieren. 

Kommuniziere smarter,
nicht härter.

Mit Sweap wird jeder Kontakt mit deinen Gästen vor und nach einer Veranstaltung einzigartig.

5. Evaluation und Anpassung:  

Die ständige Bewertung jeder Veranstaltung innerhalb der Serie und die Bereitschaft, basierend auf dem Feedback der Teilnehmenden Anpassungen vorzunehmen, sind essenziell für den langfristigen Erfolg. Dies erfordert eine flexible Planung und die Fähigkeit, auf die Bedürfnisse und Wünsche der Zielgruppe einzugehen.  

Event-Management-Software für Event-Serien 

Sweap bietet dir eine unverzichtbare Unterstützung bei der Planung, Durchführung und Analyse von Event-Serien, indem unsere Lösung komplexe Prozesse vereinfacht und wertvolle Daten zur Verbesserung zukünftiger Events liefert.  

Ein wesentlicher Vorteil von Sweap liegt in der Möglichkeit, Events individuell anzupassen und den Teilnehmenden flexible Teilnahmeoptionen zu bieten. Die Software ermöglicht es, spezifische Elemente jeder Session zu personalisieren – von Datum und Ort bis hin zu spezifischen Inhalten.  

Durch integrierte Kommunikationstools ermöglicht die Plattform den Versand von personalisierten E-Mails, Updates und Erinnerungen, um das Interesse an der gesamten Serie zu fördern und eine kontinuierliche Teilnahme zu sichern. 

Durch den Einsatz von Sweap können Organisator*innen die Qualität und den Erfolg ihrer Event-Serien steigern, das Teilnehmererlebnis verbessern und letztendlich den Return on Investment (ROI) maximieren. 

Du möchtest deine erste Event-Serie mit Sweap erstellen? Jetzt kostenlos starten.  

Fazit 

Die Organisation von Serien-Events bietet dir eine einzigartige Chance, langfristige Beziehungen zu deinen Teilnehmenden aufzubauen und eine engagierte Community rund um dein zentrales Thema zu entwickeln. Erfolgreiche Event-Serien erfordern strategische Planung, den Einsatz innovativer Technologien wie Sweap für eine effiziente Verwaltung und eine kontinuierliche Anpassung basierend auf dem Feedback deiner Teilnehmenden. Die Schlüsselaspekte umfassen thematische Kohärenz, Flexibilität in der Teilnahme, engagierende Inhalte und die essentielle Rolle der Technologie zur Optimierung des Teilnehmererlebnisses und zur Analyse der Event-Performance. 

Wir ermutigen dich, diese Erkenntnisse zu nutzen, um deine Event-Serien strategisch zu planen und durchzuführen. Indem du Technologien wie Sweap einsetzt, kannst du nicht nur den Organisationsaufwand reduzieren, sondern auch ein tiefgreifendes und bereicherndes Erlebnis für deine Teilnehmenden schaffen. Lass dich jetzt zur Planung deiner nächsten Event-Serie beraten und nutze das volle Potenzial wiederkehrender Veranstaltungen, um dauerhafte Beziehungen zu deiner Zielgruppe zu knüpfen. 

Weitere Beiträge